Documentation Vision Studio
- Documentation Vision Studio
- Les sections
- Chapitre 1️⃣ - Vue d'ensemble
- Chapitre 2️⃣ - Modéliser vos données
- Chapitre 3️⃣ - Créer sa première application
- Chapitre 4️⃣ - Créer votre UI
- Chapitre 5️⃣ - Workflow, créer votre logique métier
- Chapitre 6️⃣ - Smartflows, connecter vos apps
- Chapitre 7️⃣ - Générer des rapports
- Chapitre 8️⃣ - Authentification et autorisation
- Chapitre 9️⃣ - Export et Import
- Chapitre 1️⃣0️⃣ - Créer vos agents IA
- Chapitre 1️⃣1️⃣ - Module MES (Manufacturing Execution System)
- Références sur les noeuds
- Un dernier mot...
Bienvenue dans la documentation officielle de Vision Studio, le studio no-code pour des applications métier sans limite !
Nous présentons ici les différents modules no-code du Studio, et la manière dont ils sont utilisés.
Vision Studio intègre Vision AI Maker, ou Vaia, notre IA qui génére du no-code pour Vision, conçue pour accélérer la création de vos applications.
Vaia est capable de vous assister dans la génération d’applications, à partir d’un besoin fonctionnel exprimé en langage naturel. Vaia ne remplace pas les outils du Studio, mais agit comme un (super) accélérateur, en s’appuyant sur les mêmes concepts, bonnes pratiques et briques no-code que vous retrouverez tout au long de cette documentation.
👉Générer une application avec Vaia (Vision AI Maker)
👉Générer un workflow avec Vaia (Vision AI Maker)
👉Générer un rapport avec Vaia (Vision AI Maker)
👉Générer des données avec Vaia (Vision AI Maker)
👉Générer une transformation avancée de données avec le composant Javascript et Vaia (Vision AI Maker)
Les sections
Chapitre 1️⃣ - Vue d'ensemble
C'est le chapitre dans lequel vous vous trouvez et vous faites bien !
Car vous allez y trouvez une description des différents modules et outils, une Description du Studio ainsi que des bonnes pratiques.
Ainsi que des fonctionnements transverses, comme la différence entre workflow et smartflow, la gestion des versions, le mode déconnecté
Vous pouvez commencer par créer une application avec Vaia (Vision AI Maker).
Et si vous avez déjà créé votre modèle de données et des premiers écrans, vous pouvez créer un premier workflow en no-code.
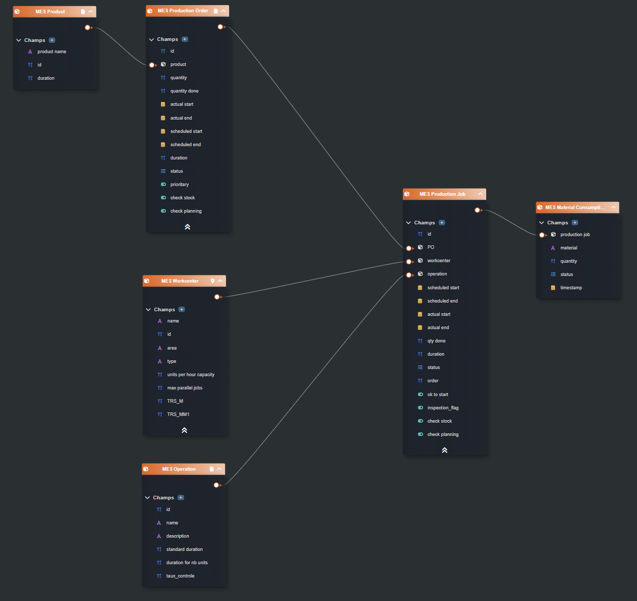
Chapitre 2️⃣ - Modéliser vos données
Ce chapitre aborde la partie la plus importante lors de la création de votre application : la modélisation de vos données. Pour ce faire, Vision propose plusieurs outils :
➡️ Data Modeler
➡️ Database Editor
➡️ Liste générique
Chapitre 3️⃣ - Créer sa première application
Un rapide tutoriel commençant ici -> Étape 1 - Spécification de notre app balayant les différents modules, sans rentrer dans la complexité.
Et surtout, demandez à Vaia (Vision AI Maker) de travailler pour vous !
Chapitre 4️⃣ - Créer votre UI
C'est le chapitre le plus visuel (quoi que...), il vous présente l'outil UI Composer capable de créer de A à Z le visuel de votre application grâce aux nombreux widgets. Vous trouverez la liste -> ici
Pour comprendre comment fonctionne l'outil, vous pouvez commencer par l'interface de design
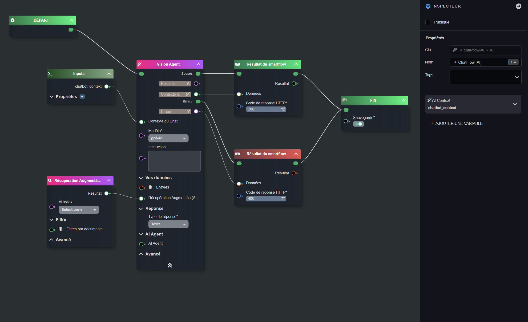
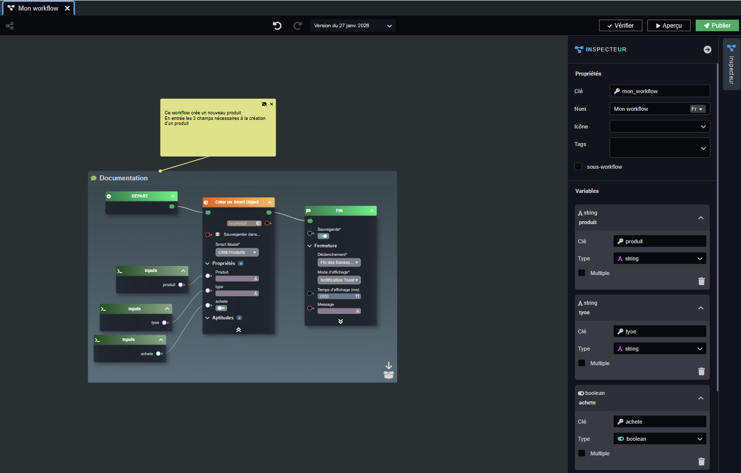
Chapitre 5️⃣ - Workflow, créer votre logique métier
Probablement un des arguments différenciants qui vous ont fait choisir Vision : la puissance de nos workflows.
Inspiré par notre connaissance de système de noeuds complexes, le Workflow Editor est l'outil qui va vous permettre de traduire votre logique métier en succession de tâches concrètes.
Un workflow se sert de noeuds et nous avons leur documentation ->ici
Astuce 💡 : Vous pouvez générer des workflows, transformations de données ou sélection de données avec notre IA !
Chapitre 6️⃣ - Smartflows, connecter vos apps
Les smartflows sont des workflows dédiés au traitement de la donnée. Ils ne génèrent pas d'interface graphique et ont des noeuds spécifiques de connexion API, base de données et FTP.
Commencez par le concept de smartflow si vous voulez en apprendre plus.
Chapitre 7️⃣ - Générer des rapports
Pour générer des documents (doc, xlsx, pdf etc.), Visionsoft utilise un un système de template et un noeud spécifique à intégrer dans vos workflows ou smartflows.
Depuis la version 6.0, il est possible de générer un rapport avec Vision AI, sans template préalable, mais avec une mise en forme soignée et totalement libre, et d'obtenir le résultat en fichier html ou en fichier PDF.
Chapitre 8️⃣ - Authentification et autorisation
Visionsoft utilise des rôles ou groupes de sécurité pour définir ses autorisations. Ce chapitre concentre les principes de base.
Chapitre 9️⃣ - Export et Import
Comment exporter et importer des applications ou des données avec Vision Studio.
Si vous démarrez avec Vision, ce n'est pas pour tout de suite. Il faut au préalable créer vos apps !
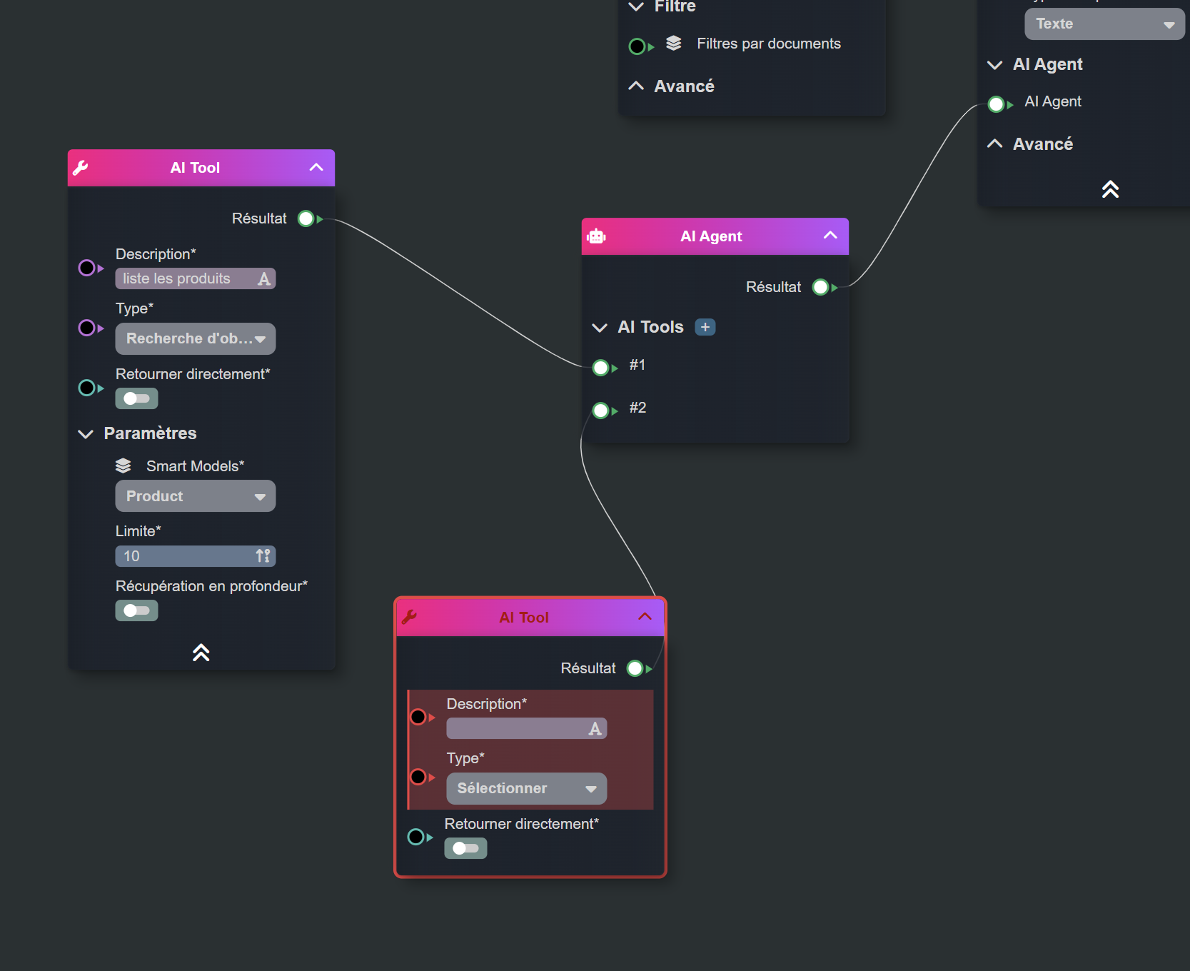
Chapitre 1️⃣0️⃣ - Créer vos agents IA
Comment créer des agents IA avec accès aux documents et aux données (RAG) et avec des outils d'actions sur les données (configurés en no-code), intégrés à vos applications.
Chapitre 1️⃣1️⃣ - Module MES (Manufacturing Execution System)
Suivre sa production avec le module Vision MES. Interfaces Atelier, suivi non qualité, ...
Références sur les noeuds
Sans oublier la Liste des noeuds
Un dernier mot...
Cette documentation est en constante évolution. Nous nous nourrissons de notre propre expérience sur la technologie mais également et principalement de celle de nos clients, des retours que nous avons de la communauté et des tickets support.
Alors n'hésitez pas à nous remonter des suggestions, améliorations, corrections ... nous serons ravis de les intégrer !




Rechercher